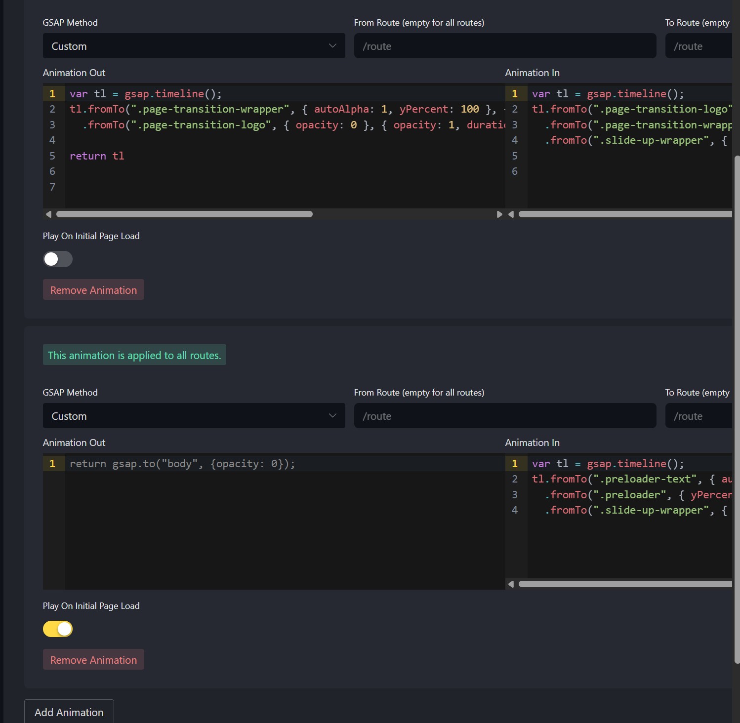
Creating a timeline it seems possible to use a higher selector (not present in the page) like in the screen below.
It seems useful if you want to animate elements, or synchronise the animation of elements that are not in the same page/template.
-
While it seems working for regular timelines it doesn’t work for ones used for in/out page transition. Element style is applied but not executed frontend. Is that expected?
-
Apart from that why bricksforge timelines always needs a selector (class/Id) before creation? Normally in plain gsap you don’t need any selector for the timeline itself, you target only the element themselves which apply gsap.to/from. Different story would be with scrolltrigger.
-
playing with page transition anoter thing is unclear: timelines order. For example if you use two timelines one settled to “play on first pageload”, well that one should be the second one not the first one.
Thanks for your time! Filippo

